海南博鰲樂城國際醫療旅游先行區臨床急需進口藥品帶離先行區使用管理暫行辦法(瓊藥監綜〔2020〕3號)
《海南博鰲樂城國際醫療旅游先行區臨床急需進口藥品帶離先行區使用管理暫行辦法》已經3月24日海南博鰲樂城國際醫療旅游先行區領導小組會議審議通過,現印發給你們,請遵照執行
來源:醫療器械注冊代辦 發布日期:2020-09-24 閱讀量:次
附件:個性化匹配骨植入物及配套工具醫工交互質控審查指導原則(2020年第62號).doc
本指導原則是對注冊申請人和審查人員的指導性文件,但不包括注冊審批所涉及的行政事項,亦不作為法規強制執行,如果有能夠滿足相關法規要求的其他技術論證方法,也可以采用,但是需要提供詳細的研究資料和論證資料。企業應在遵循相關法規和技術標準的前提下使用本指導原則。
本指導原則旨在為注冊申請人/生產企業參考《無源植入性骨、關節及口腔硬組織個性化增材制造醫療器械注冊技術審查指導原則》(國家藥品監督管理局通告2019年第70號)要求進行相關產品的注冊申報提供技術指導,同時也為藥品監督管理部門對注冊申報資料的審評提供技術參考。本指導原則系對個性化匹配骨植入物及配套工具設計開發醫工交互的通用指導,以確保研發資料內容的質量,并非注冊申報資料的內容格式。注冊申請人應依據具體產品的特性對研發資料內容進行充實和細化,并依據具體產品的特性確定其中所適用的細節內容。若不適用,需具體闡述理由并提供相應的科學依據。本指導原則主要針對患者匹配產品,定制式產品也可借鑒本導則。從事生產個性化匹配骨科植入物及配套工具的企業應當遵循《醫療器械生產質量管理規范》(國家食品藥品監督管理總局通告2014年第64號)及其相關附錄,并具有生產非定制式產品的資格。
本指導原則是在現行法規和標準體系以及當前科學認知水平下制定的,是對個性化匹配骨植入物及配套工具醫工交互質量控制原理的進一步闡釋,所例舉產品有限,尚不能涵蓋所有個性化匹配骨植入物及配套工具產品細節,對于某些專項問題的處理方法,尚需針對性的指導原則進行深入論述。隨著法規和標準的不斷完善,以及技術審評科學的不斷發展,本指導原則相關內容也將進行適時的調整、補充和更新。
本指導原則適用于個體化下頜骨假體、定制正頜導板及鈦板、髖臼周圍型腫瘤髖關節假體、骶骨腫瘤假體、個性化匹配多節段人工椎體等個性化匹配產品及配套工具的設計開發,符合YY/T 0287-2017《醫療器械 質量管理體系 用于法規的要求》中相關基本原則和階段劃分,針對個性化匹配產品進行了具體細化及調整。本指導原則聚焦于“醫工交互”的內容,故暫不包括對生產“轉換”階段的討論,不限于增材制造(3D打印)等具體的生產加工工藝。
本指導原則正文將按照骨植入物和工具分別加以說明,闡述各階段的醫工職責及交互內容,附件中列出了典型產品的醫工交互流程圖,以供參考。
(一)個性化匹配骨植入物設計程序
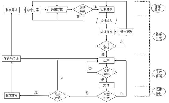
個性化匹配骨植入物的通用設計程序如圖1所示,包括策劃、輸入、輸出、驗證和確認五個主要步驟;在驗證不滿足要求的情況下,觸發修改工作;根據前序已植入產品臨床隨訪結果,對后續的實施病例的產品進行設計更改;設計程序的所有步驟都在評審監督下開展;所有流程都需進行記錄與留樣。其中,骨植入物的“輸出”結果將觸發配套工具的設計程序。

策劃步驟主要包括參與人員資質核驗、策劃立項論證、手術方案規劃設計驗證要求、產品確認要求等;輸入步驟主要包括影像學輸入、患骨三維重建、骨植入物設計與分析(包括硬/軟組織的固定位置/附著點數量)等;輸出步驟主要包括產品三維CAD模型、產品使用說明和終產品檢驗要求等;驗證步驟主要包括背對背盲態設計交叉復驗和伴隨樣品的理化性能測試;確認步驟主要包括終產品與設計結果的吻合性和滅菌確認等;修改步驟需明確其觸發條件和修改工作內容等;更改步驟主要包括臨床隨訪記錄、更改建議等;評審步驟需明確評審內容和評審方式;記錄與留樣步驟需明確記錄形式和留樣規定。
各步驟的程序文件應明確該工作的觸發條件、必經步驟及結束條件,以及與相鄰方面的銜接過渡,并建立流程圖(見本導則各附件)。
(二)個性化匹配骨植入物配套工具設計程序
個性化匹配骨植入物配套工具設計程序如圖2所示,其設計程序由骨植入物的輸出結果啟動,包括策劃、輸入、輸出、驗證和確認五個主要步驟;在驗證不滿足要求的情況下,觸發修改工作;根據前序已完成手術患者的臨床隨訪結果,對后續的實施病例的產品進行設計更改;設計程序的所有步驟都在評審監督下開展;所有流程都需進行記錄與留樣。各步驟工作內容與骨植入物設計程序類似,各步驟的程序文件應明確該工作的觸發條件、必經步驟及結束條件,以及與相鄰方面的銜接過渡,并建立流程圖(見本導則各附件)。

對主持和參與個性化匹配骨植入物及其配套工具設計制作的醫工雙方人員的資質要求:“醫”方建議由三甲醫院中具有正高級職稱的醫生主持個性化匹配骨植入物及其配套工具的全部流程,該醫生團隊應有運用傳統標準化產品開展同等病患部位與病情下類似手術的既往經驗;“工”方參與人員需具有個性化匹配骨植入物設計經驗或具有3年以上類似植入術式的非個性化匹配植入物的設計與開發經歷。
策劃文件應對“醫”和“工”的工作內容傳接過渡做出明示,應有針對性的培訓及周期性考核計劃,可考慮運用虛構的測試模塊,對醫工的輸入、輸出及評審等能力進行模擬測評。
策劃文件的文本內容應事先確立標準化格式,至少包括依解剖部位細分的產品設計立項文件和確認文件,立項文件至少包括個性化骨植入物治療的必要性論證、個性化骨植入物治療的可行性論證,并按照YY/T0316設定風險分析和管理計劃。針對每一名病患的每一件產品即為一項個性化匹配項目,故格式化文本應覆蓋所有可能的解剖細分區域。
(一)個性化匹配骨植入物的策劃
個性化匹配骨植入物的立項論證內容需包括個性化骨植入物治療的必要性論證,所擬采用治療方案是否有已注冊的非個性化產品可用,是否通過個性化骨植入物可以顯著提高醫療效果,應當通過對比現有非個性化匹配產品與個性化匹配產品的優點和局限性來論證個性化匹配設計的必要性。相較于常規產品,個性化產品帶有風險不確定性,應注意避免濫用。
個性化匹配骨植入物的立項論證需包括個性化骨植入物治療的可行性論證,所擬采用的治療方案和個性化骨植入物在材料性能、力學性能、特征結構的可制造性,明確醫生可接受功能與工程師可以實現能力和可用資源是否匹配;工程上能否在限定時間內提供質量合格的個性化產品;個性化產品在價格上患者是否可以承受,等等。
1.醫方職責
(1)個性化匹配植入產品的策劃過程中,醫生以及醫生所在單位主體應該具有具體個性化定制的能力與經驗,多數骨科植入物為永久植入式,因此在策劃個性化匹配產品時,主刀醫生要對類似治療經驗進行臨床評價,提出理論依據,證實擬實施的個性化治療方案的的必要性和可行性。
(2)策劃立項文件中需提出治療目標,論述患者的整體情況,目標區域的解剖及生理功能特點,相鄰區域的解剖、生物力學參數,并對可能考慮到的健側/對側的因素進行充分陳述。在植入物設計過程中應注意,醫生考慮的綜合問題與工程人員關注的局部設計常常存在偏差。
(3)策劃立項文件中應提出植入物設計需要考慮的要求,包含質量、性能、材料、尺寸、安裝定位方式等。
(4)策劃立項文件中需明確手術方案規劃,特別注意個性化骨植入物與軟組織、硬組織的固定方案。
2.工程師職責
(1)根據醫生需求,為其提供骨植入物材料、植入物設計、工程分析、制造可行性等方面的支撐,論證個性化骨植入物治療實施的工程可行性;協助醫生確定是否能夠在限定時間內完成制造并進入臨床應用;估算成本價格。
(2)與醫生明確個性化匹配骨植入物設計的適用范圍,告知現有已注冊的生物醫用材料和制造工藝在力學性能、表面粗糙度、制造精度上是否滿足要求;明確骨植入物設計制造中可能的技術風險及控制措施并告知醫生。
(3)按照程序流程形成設計開發計劃,主要包括設計實現技術路線和項目時間節點。設計實現技術路線應定義每個設計階段的驗證、確認與設計轉換所必需的活動類別,包括有限元分析、疲勞測試、模擬手術及構件試樣/原型產品的生產等方面的參數賦值。
3.醫工交互內容
(1)共同論證個性化植入物設計制作的可行性。根據現有技術儲備(包括原材料、終產品性能、工藝水平、使用軟件、設計能力),確定個性化植入物實施的可行性。
(2)手術方案交互。對于個性化植入物手術方案的規劃,醫工交互過程中醫生應詳細充分地告知工程人員手術規劃的諸多細節問題,防止因常識性理解誤差或專業性角度差別造成認知差異,防止因工程人員未考慮到某些未告知的因素,所設計植入物在操作過程中出現不合理現象。手術規劃應明確限定病患影像數據獲取到植入物及工具設計確認、設計確認到手術日之間的時限,具體到自然日,以減少病情變化對設計有效性的影響。
(3)共同確立設計實現技術路線。定義每個設計階段的驗證、確認與設計轉換所必需的活動類別,包括有限元分析、疲勞測試、模擬手術及構件試樣/原型產品的生產等。
(二)個性化匹配骨植入物配套工具的策劃
個性化匹配骨植入物配套工具需起草單獨的立項策劃文件,其必要性應結合個性化匹配骨植入物的策劃文件進行論述。
1.醫方職責
(1)醫生應在策劃文件中明確個性化配套工具使用的必要性。
(2)個性化配套工具的設計過程中,醫生應該在與工程人員充分溝通手術方案及細節后,告知工程人員配套工作的具體功能作用,以及輔助工具具體參與的操作環節,可能涉及的操作區域以及操作人員(有時需要護理人員設置、組裝等等)。同時,在設計過程中醫生要告知工程人員,除了與植入物的匹配,還要考慮使用過程中操作者把持的安全、簡捷、方便、舒適以及可重復性等。
(3)個性化配套工具的策劃過程中,醫生以及醫生所在單位主體應該需要具有個性化定制的能力與經驗,因此在策劃個性化配套工具時,主刀醫生要提出理論依據,并得到工程人員證實該配套工具在設計及制造過程中的可行性。
2.工程師職責
參照個性化匹配骨植入物的策劃中的工程師職責。
3.醫工交互內容
參照個性化匹配骨植入物的策劃中的醫工交互內容,應注意個性化匹配骨植入物特殊的手術入路,及其對配套工具設計功能及性能的影響。
(一)個性化匹配骨植入物的輸入
個性化匹配骨植入物的輸入包括病患處影像學數據、植入物三維模型設計與植入后使用效果分析。
1.醫方職責
(1)提供滿足病患處三維重建需求、滿足植入物三維模型設計精度要求的醫學影像數據,提供影像采集過程的主要技術參數,包括患者體位、掃描層厚、掃描間距等。
(2)根據診療要求,形成骨植入物的設計需求文件,提出骨植入物設計的依據和設計準則,提出骨植入物擬采用的材料的要求及表面粗糙度要求,指出骨植入物在人體內的受力情況,每一名個體病患的預期運動功能、植入時限、恢復到正常生活的程度(預期的生活質量評分)。
2.工程師職責
(1)形成設計輸入文件,應至少包含對設計輸出的技術參數及規范的要求,設計所需影像數據的要求,設計原始數據處理的要求和設計開發所需使用的軟件和功能模塊的要求等。其中,對影像數據的要求應考慮對偽影和噪聲的消除,以及增材制造中階梯效應的減少。軟件和功能模塊的要求應至少明確所使用的軟件和功能模塊的名稱,版本和定期核查校驗的機制。
(2)根據醫生所提供的影像學數據對病患部位進行三維重建。需明確原始圖像數據的去噪、圖像分割算法,三維及多平面重建算法,三維模型的平滑及簡化方式等。
(3)根據骨植入物的設計需求文件和病患處三維模型,設計個性化匹配骨植入物的三維模型。
(4)根據病患處三維模型、骨植入物三維模型和骨植入物在人體的受力情況,結合植入物固定方案,開展有限元分析,初步評估植入物在人體內的安全性和有效性,有限元分析的開展及要求參考相關指導原則,本導則第“十一”部分提示了個性化匹配設計運用有限元分析時的一些注意事項,以供參考。
3.醫工交互內容
(1)影像輸入和三維重建。個性化匹配設計很大程度上依賴影像學數據的產生、處理,及解剖模型和結構組件模型的三維重建。醫工雙方在影像學數據輸入和處理中應確定原始設計數據來源、確定需重建組織的范圍、重建模型與原始數據之間的誤差允許范圍等,對影像采集設備應討論管電流、管電壓、窗寬、窗位等參數是否能符合數據質量要求,應規范灰度、對比度等參數的調整規則,應預先設定圖像處理軟件的圖像層距、像素值、灰度閾值、三維疊加運算方法,規定主應力區(包括骨斷端內固定與近關節面區域)的曲面構造設計、修正的步驟與原則,尤其對鏡像修復與點云數據的補充,盡量減少手動分割。
(2)設計準則和依據。醫工雙方在個性化匹配骨植入物的設計與分析中需明確個性化治療的要求,確定替代組織結構的設計依據,明確病變組織與替代物的關系(包括硬組織固定方案、軟組織固定方案等),指出骨植入物擬采用的材料及其力學性能,明確骨植入物在人體內的受力情況并適當對其進行簡化,明確骨植入物的設計分析目標和(或)安全系數,明確對骨植入物設計的安全性和有效性的評價指標。軟組織固位孔與螺釘孔在很大程度上影響著假體的負荷環境。軟組織固位孔應以恢復假體周圍肌肉、韌帶等合理解剖位置及力學功能、確保殘留軟組織覆蓋并消除體內死腔為目標。螺釘固定孔設計應考慮固定釘周圍骨量最大化,及骨所受應變的限度。工程設計需輔助明確孔分布位置、數量、孔徑、孔間距、邊距,及匹配內固定釘的幾何參數與空間分布。應特別注意由于肌腱、韌帶解剖位置改變對假體主應力區帶來的特殊的剪切、扭轉負荷,還應注意植入物-軟/硬組織界面對組織的應力屏蔽風險。
(3)在預期用途、功能性能相對類似的個性化匹配產品集群內,會產生序貫累積的設計信息,所以在輸入信息的格式化文本中,應體現前序產品的關鍵設計信息,尤其是實體主應力區、多孔骨結合區等共性設計區域。
(二)個性化匹配骨植入物配套工具的輸入
個性化匹配骨植入物配套工具的輸入包括病患處三維模型、骨植入物三維重建模型和手術規劃方案。
1.醫方職責
(1)醫生要詳細介紹患者基本特點,告知手術的詳細操作流程,通過文件明確配套工具的使用原理、使用方式和擬采用的材料。
(2)醫生要明確手術時限、手術條件、手術中擬切除及矯治的范圍。
2.工程師職責
(1)根據已設計輸出的骨植入物三維模型、病患處三維模型和配套工具的使用方法,設計個性化匹配骨植入物配套工具的三維模型。
(2)涉及手術規劃的軟件及功能模塊應獲得產品注冊證。
3.醫工交互內容
(1)設計準則和依據:醫工雙方在個性化匹配骨植入物配套工具的設計中需首先明確對應的個性化匹配手術規劃流程,手術過程中截骨、骨填充、植入物植入等關鍵環節,并將其轉換為配套工具的解剖定位、測量標記和截骨區域測控組件的設計準則。
(2)臨床截骨矯形等手術規劃與植入物的骨結合區、解剖匹配區與主應力區,及相應軟組織固位孔及螺釘固定孔的設計,有極大關聯。截骨、骨填充、植入物置入的需求,應轉化為對配套工具的病患解剖定位、測量標記和截骨區域測控組件的設計輸入。配套工具并不僅指術中使用工具,還包括模擬手術過程、驗證術中工具可用性和植入物適配性的病患解剖結構實物模型。
(3)病患術前術后的運動態與運動功能評估,是個性化匹配手術規劃的重要內容,醫學方面與工程方面應合作完成評估表,并明確評估內容與植入物和工具設計參數、圍手術期康復護理的關聯。
個性化匹配設計的骨植入物和配套工具的輸出包括設計所使用的醫學影像數據、重建的病患部位三維模型、終產品的三維CAD模型(應使用通用三維模型格式,例如IGES、STEP、STL等)和產品使用說明。
個性化匹配設計的輸出還包括每件產品的使用說明,說明中需明確產品的設計原則、設計步驟、輸入環節中的設計要點、設計分析報告、產品接受準則和檢驗規則、產品使用方式等。
(一)個性化匹配骨植入物的輸出
個性化匹配骨植入物的輸出包含重建的病患部位三維模型、終產品的三維CAD模型(應使用通用三維模型格式,例如IGES、STEP、STL等)、產品使用說明。
1.醫方職責
醫生應在工程人員的幫助下反復觀察評估CAD文件,并告知工程人員重要的核心細節的檢驗要求。醫生應明確產品后期的使用。
2.工程師職責
(1)按照程序流程形成設計輸出文件,至少應包含設計模型文件,工程圖紙,質量核心參數清單,加工工藝流程,生產檢驗規范和產品使用說明等。
(2)設計模型文件,工程圖紙應至少包含設計版本,審核人簽字確認和設計日期等信息,確保設計過程可追溯性。
(3)質量核心參數清單應明確所有與終產品質量和使用相關的參數,并明確參數的接受標準。
(4)加工工藝流程應該至少包含加工工藝細節,明確多孔結構的清洗驗證、殘余應力的后處理、表面改性等特殊工序,明確各加工工序之間的銜接。
(5)每件個性化匹配產品均應有獨特使用說明,明確使用邊界,包括截骨位置與個性化匹配產品結構的幾何尺寸。螺釘等殘存骨組織中內固定物的空間位置應有形象的描述圖(坐標系及坐標值),明確骨結合區骨小梁多孔結構的孔徑、孔隙率、通孔率,明確軟組織非附著區的表面粗糙度。
3.醫工交互內容
(1)雙方共同進行植入物CAD文件的檢查。
(2)核心質控參數:確定與終產品質量相關的質控參數,明確參數的接受標準。一定解剖區域的產品應形成統一的設計規范,應明確該類個體化匹配產品的設計原則、設計步驟、輸入環節中設計要點細節、產品接受準則及相應的檢驗規則。
(3)產品使用說明:明確使用邊界,包括截骨位置與個性化匹配植入物結構的幾何尺寸。螺釘等殘存骨組織中內固定物的空間位置應有形象的描述圖(坐標系及坐標值),明確骨結合區骨小梁多孔結構的孔徑、孔隙率、通孔率,明確解剖匹配填充區的網格結構單元的三維點坐標。為適應術中截骨及固定的可能變化,應有一定尺寸梯度范圍內的多個規格的備件。
(二)個性化匹配骨植入物配套工具的輸出
個性化匹配骨植入物配套工具的輸出包括終產品的三維CAD模型和產品使用說明。
1.醫方職責
醫生應在工程人員的幫助下反復觀察評估配套工具的CAD文件,并在數字三維模型上進行操作驗證。針對產品配套工具后期的使用要點,醫生要做出清晰明確的說明。
2.工程師職責
(1)按照程序流程形成設計輸出文件,至少應包含設計模型文件,工程圖紙,質量核心參數清單,加工工藝流程,生產檢驗規范和產品使用說明等。
(2)設計模型文件,工程圖紙應至少包含設計版本,審核人簽字確認和設計日期等信息,確保設計過程可追溯性。
(3)質量核心參數清單應明確所有與終產品質量和使用相關的參數,并明確參數的接受標準。
(4)加工工藝流程應該至少包含加工工藝細節。
(5)每件個性化匹配工具均應有獨特使用說明,明確使用邊界,包括截骨位置與配套工具的幾何尺寸。
3.醫工交互內容
參照個性化匹配骨植入物的輸出中的醫工交互內容。
個性化匹配產品設計開發的各階段均需要醫生與工程師的系統評審并構建決策樹,主要集中在輸入輸出驗證確認階段。評審記錄應該有模板化格式,記錄所有階段的評審過程與結果,包括每一輪評審發現的問題、整改措施、修正結果,對產品設計規范的調整與改進。
(一)個性化匹配骨植入物的評審
個性化匹配骨植入物的評審主要包括:影像學數據的正確性、病患部位三維模型的準確性和細化程度、植入物設計是否達到預期要求、手術規劃與配套工具的匹配性等,并確保各項輸入輸出都可被驗證或確認。特別注意對必要時所進行的設計修改的評審。
1.醫方職責
評審過程中醫生需要關注的核心問題是輸入輸出全過程中目標患者的準確無誤,患者影像數據獲取的正確性、臨床診斷與影像診斷的一致性;輸出三維模型的準確性(病患部位病理模型的細化程度與準確性),以及植入物與臨床預期要求的符合程度。
2.工程師職責
評審過程中工程師需要關注的核心問題是輸入輸出全過程中圖像分割重建、模型構建、鏡像擬合重建設計的合理性、植入物各功能區的力學劃分合理性,等等。工程師必要時應提出設計修改建議,應對設計更改做出可行性判定,確保各項輸入均可最終被驗證或確認。
3.醫工交互內容
按照程序流程,嚴格對個性化匹配骨植入物的各個設計階段的設計結果進行審評,應該共同制定評審記錄的模板化格式,記錄所有以上方面的評審過程與結果,包括每一輪評審發現的問題、整改措施、修正結果,尤其對產品設計規范的調整與改進。
(二)個性化匹配骨植入物配套工具的評審
個性化匹配骨植入物配套工具的評審應主要關注手術規劃與配套工具的匹配性、植入物與3D病理模型的匹配性。
1.醫方職責
評審工具與植入物的匹配程度以及工具在手術操作中的實際情況,醫生在術前要明確驗證,尤其是配套工具與植入物的功能匹配至關重要。
2.工程師職責
參照個性化匹配骨植入物的評審中的工程師職責,各類軟件的合理運用、算法的建立與調整、力學區域的劃分,以及工藝實現的可行性,都需要工程師評審。
3.醫工交互內容
參照個性化匹配骨植入物的評審中的醫工交互內容。
不同于批量化重復生產的常規標準化產品,個性化匹配骨植入物及配套工具的驗證包含了對“個性化加工制造”的驗證,故醫生必須參與其中,需對每一件個性化匹配骨植入物及其配套工具的設計分別進行。因而,個性化匹配骨植入物的驗證包含了“確保其在服役過程中能夠安全、有效地替代缺損部位的功能”的目的,對其驗證包括設計開發評價、伴隨樣品的理化性能測試、產品生物力學性能測試等;配套工具的驗證需保證其在手術過程中能夠準確實現對截骨等關鍵步驟的輔助定位,其驗證主要通過對輔助工具的使用模擬和手術方案驗證。
(一)個性化匹配骨植入物的驗證
骨植入物的驗證包括以背對背盲態設計交叉復驗為主的設計開發評價、伴隨樣品的理化性能測試、產品生物力學性能測試和手術方案驗證。
1.醫方職責
(1)植入物驗證過程中主導個性化設計的醫師應當主動、充分、詳細介紹個性化產品的目標、特性、功能以及可能存在的不足,以供同行及上級醫生更有效地復驗。
(2)通過進行臨床醫師之間的背對背盲態設計交叉復驗,以調整和細化設計規范,減少醫師因素造成的個體內差異。除主刀醫師,還應引入另一名同資質醫師進行交叉設計,差異過大時引入第三名醫師,直至差異局限于預定范圍內。鑒于滿足特定資質的臨床醫師資源有限,定制醫師可能來自于不同醫療機構。因此,交叉設計驗證時即應充分運用“多中心”概念,即復驗者可盲態來源于其它醫療機構,以更好地明確并控制醫師因素造成的個體內差異。無論是多中心形成的個體內差異度,還是個體間差異度,都是臨床“確認”時基線風險分析的基礎。
(3)驗證文件應明確差異限度、交叉復驗時限,并規定交叉復驗的揭盲程序。對復驗出的差異度,應歸入歷史文檔并采取技術手段防止修改。應統計交叉復驗的結果,并迭代累積相近病患與產品,明確個體間設計差異度,后續的設計開發“確認”與此相關。
(4)使用3D打印病理制件模擬手術方案,確保植入物與患處軟硬組織的匹配。臨床影像信息的重復采集與對比,也是對設計模型評價的驗證過程。醫師將對解剖學及產品預期作用進行評估,驗證文件應限定評估量表,明確量化指標。
2.工程師職責
(1)伴隨樣品的理化性能測試:由于個性化匹配植入物獨一無二的特點,對終產品進行直接的物理化學測試在實踐中的可行性不高,可通過對伴隨樣件的理化性能測試,與輸入步驟中的有限元分析結果做對比,實現對個性化匹配植入物的安全性的驗證,相關要求可參考《定制式個性化骨植入物等效性模型注冊資料技術指導原則》(國家藥品監督管理局通告2020年第48號)。每項測試應明確抽樣量的確定方法,以保證驗證結果的穩定性。有限元分析也是力學測試驗證的重要工具,也可參考第“十一”部分所提示的個性化匹配設計開發運用有限元分析時的一些注意事項。
(2)產品生物力學性能測試:模擬骨植入物在人體的使用環境,建立相應的測試工裝,對骨植入物的力學性能進行測試。若骨植入物中存在多孔的骨結合區,需單獨對多孔區域的力學性能進行測試,并進行骨及血管長入的動物實驗,以支持骨傳導與骨整合作用。鑒于病損匹配的時效要求,這些驗證測試均需建立在對既往測試數據分析的基礎上,而不宜每件均開展新的。驗證文件應細化觸發新試驗的條件。
3.醫工交互內容
(1)伴隨樣品的理化性能測試:雙方共同確定產品理化性能測試的觸發條件、產品理化性能的測試內容,測試方法和測試接受條件。
(2)明確對產品的力學性能進行新測試或開展動物試驗的觸發條件,動物建模應結合解剖部位的病理和生理特點,應關注離體骨小梁結構的力學驗證,尤其是骨結合區。
(二)個性化匹配骨植入物配套工具的驗證
通過對病患解剖結構三維重建模型的實際操作,驗證配套工具的可用性。
1.醫方職責
一般應使用3D打印病理解剖制件模擬手術方案,確保配套工具的可用性。
2.工程師職責
參照個性化匹配骨植入物的驗證中的工程師職責。
3.醫工交互內容
參照個性化匹配骨植入物的驗證中的醫工交互內容。
個體化匹配產品僅用于某一特定病患,應關注臨床確認的抽樣統計、代表產品選擇、臨床評價產品與放行產品的區分。其設計確認重度依賴既有類似病例所累積的治療數據、仿真臺架模型及動物模型力學性能測試,而基本上無法在使用前完成大規模臨床研究。確認工作應有更靈活、更嚴謹并動態調整的臨床確認方法,將統計學控制貫穿于全生命周期的確認證據,且應基于相近生物力學功能的、同類個體化匹配產品系列的迭代數據。
(一)個性化匹配骨植入物的確認
針對骨植入物的功能適配性和解剖匹配性,由主刀醫生完成術前確認。預先設定確認的內容與參數,植入物的確認圍繞臨床預期用途展開,并延伸至產品上市后,開展主動的、有計劃的上市后臨床研究。醫工雙方需按照既定程序,依據前序產品評價指標的累積匯總數據趨勢,持續改進后續個性化匹配骨植入物的設計。個性化匹配產品常帶有監管部門的上市后要求,故設計開發確認文件中應對其進行標識并設定執行細則。上市注冊前的臨床確認工作應符合附帶條件批準的法規和技術規章,并轉化為與所研發個性化匹配產品相關的內容與參數,制定階段性臨床研究方案,設定期中分析節點及可接受的統計學特征。
1.醫方職責
確認環節中,主刀醫師首先要確認植入外觀、形狀以及多孔等功能結構與設計內容和參數的吻合情況,同時要再次確認關鍵部位的可靠性與安全性,對于使用過程中的關鍵部位要反復確認并在模型上進行再次確認。
2.工程師職責
(1)按照程序流程對設計過程、生產過程和審評過程的內容進行確認。
(2)應對產品設計輸出進行設計確認,需格外注意滅菌確認,對非批量化生產,不建議采取參數放行。設計開發體系文件必須對可能出現的各種定制產品的生物負載限度做出預判,并對相應的滅菌過程與結果進行傳統放行確認和詳細記錄,尤其針對網格或多孔結構等表面積較大的部分,明確開展新的滅菌確認的觸發條件。
3.醫工交互內容
(1)雙方共同確認植入物產品與設計模型的吻合情況,確認關鍵部位設計的可靠性和安全性;
(2)滅菌確認:對植入物產品的滅菌過程和結果進行確認和記錄,針對有多孔結構的部分,明確開展新的滅菌確認的觸發條件。
(3)生物統計師應與臨床醫師預先制定長期臨床研究計劃與統計分析計劃(包括數據統計步長/周期),將上市后不良事件監控及被動追溯,升級為主動的、有計劃的上市后臨床研究。
(二)個性化匹配骨植入物配套工具的確認
由主刀醫生完成配套工具的術前確認,預先設定確認的內容與參數,配套工具的確認圍繞手術規劃展開。醫工雙方需按照既定程序,依據前序產品評價指標的累積匯總數據趨勢(如手術步驟與特殊入路的經驗/教訓),持續改進后續個性化匹配配套工具的設計。
1.醫方職責
確認環節中主刀醫師首先要確認工具與植入物的匹配情況及其安全性。同時,要確認操作使用過程中的安全(核心,包括醫護與患者)、簡捷(手術輔助醫護可能對個性化輔助工作不夠熟悉,因此設計的手術步驟不能過于復雜)、方便(個性化手術往往有其特殊之處,因此輔助工具要方便操作)、舒適以及可重復等。
2.工程師職責
參照個性化匹配骨植入物的確認中的工程師職責。
3.醫工交互內容
參照個性化匹配骨植入物的確認中的醫工交互內容。
個性化匹配產品應確定何種情況下需進行設計修改,確定設計修改工作涉及的設計流程,設計修改結果的驗證和確認指標。
(一)個性化匹配骨植入物的設計修改
確定在何種情況下需要對骨植入物進行設計修改,并明確設計修改結果的確認復驗的控制指標,雙方需對設計修改過程中可能發生的可能發生的力學性能的改變以及對功能微結構的影響進行評估。
1.醫方職責
如涉及到設計修改環節,醫生需要在轉化環節結束后對植入再次進行確認復驗,同時要征詢工程人員在轉化過程中可能發生的力學性能的改變以及對功能微結構的影響。
2.工程師職責
(1)應明確因為設計修改而需要重新進行的設計、生產驗證/確認工作。
(2)針對需要重新開展的工作,嚴格按照前述相應的流程和要求展開工作。特別注意要對加工制造過程的可行性進行驗證,確保加工制造過程穩定、受控。
(3)應按照質量體系的要求對文件進行歸檔處理,確保工作的可追溯性。
3.醫工交互內容
(1)確定植入物設計修改后終產品的接受指標,包括產品的制造精度、力學性能、表面改性要求、殘余粉末清洗、滅菌要求等。
(2)設計修改過程應按照質量體系要求對文件進行歸檔,確保可追溯性。
(二)個性化匹配骨植入物配套工具的設計修改
確定配套工具設計修改工作的觸發條件,明確設計修改結果的確認復驗的指標。
1.醫方職責
醫生對配套工具的設計修改仍是關注設計修改后與植入物的匹配,以及使用過程中的性能。
2.工程師職責
參照個性化匹配骨植入物的設計修改中的工程師職責。
3.醫工交互內容
參照個性化匹配骨植入物的設計修改中的醫工交互內容。
每一例產品的設計都要經歷前述的設計開發評審、驗證和確認的流程。若新產品相較于前序產品,主要功能、軟硬組織固定方式的設計發生改變,或臨床評價指標的累積數據趨勢突破了預設可接受限,應重新分析前序已植入或已使用產品的風險,增加對前序病患的隨訪時點、隨訪內容、預防性的干預措施、再干預治療,并將相關經驗納入后續新產品的設計開發。
(一)個性化匹配骨植入物的更改
1.醫方職責
在個性化設計植入的應用隨訪過程中醫生應適時與工程人員溝通交流前序植入物的應用隨訪情況,并將臨床隨訪數據應用于后續開發設計的改進工作中。因個性化設計的臨床數據量有限,更需要臨床隨訪數據的反饋來提高植入物的精確度。
2.工程師職責
(1)應根據風險再評估的結果,確定因為變更而需要重新進行的設計、生產驗證/確認工作。
(2)針對需要重新開展的工作,嚴格按照前述相應的流程和要求展開工作。特別注意要對加工制造過程的可行性進行驗證,確保加工制造過程穩定、受控。
(3)應按照質量體系的要求對文件進行歸檔處理,確保工作的可追溯性。
(4)企業應設定風險再評價的程序與具體分析要點,并對再評價結果與采取的應對措施及影響結果進行記錄,應將對歷史病例的術后再干預列入臨床確認方案中。
3.醫工交互內容
(1)雙方根據隨訪過程中存在的問題進行溝通,將隨訪問題及數據用于后續開發設計的改進工作中。
(2)確保對隨訪中發現的問題及改進工作的可追溯性。
(二)個性化匹配骨植入物配套工具的更改
1.醫方職責
個性化匹配骨植入物配套工具的更改需要臨床醫生及時將術中操作過程中遇到的問題以及配套工具使用體會告知工程人員,不斷提高配套工具的設計。
2.工程師職責
參照個性化匹配骨植入物的更改中的工程師職責。
3.醫工交互內容
參照個性化匹配骨植入物的更改中的醫工交互內容。
按照解剖部位與功能需求(尤其主應力區),將個性化匹配骨植入物劃分為不同的產品族,分別進行設計開發文檔的記錄和存檔,文件存儲應嚴格按照設計開發的時間軸進行存儲,避免未經授權的單方面改動。所有改動都不得刪除或掩蓋原存儲內容,所有變更過程都應留下可復查軌跡。個體化匹配設計開發的數據量較大,且可能在醫工交互過程中,隨病情進展而循環往復進行設計修改或后續產品更改,并與臨床長期累積風險的評價緊密相關,故而輸入輸出的數據及記錄須確保可追溯性。同時,數據擁有者可能是多方和多時空分布的,數據的不可篡改性與信息安全性顯得尤為重要,鼓勵運用區塊鏈等先進的分布式數據管理技術。
(一)個性化匹配骨植入物的記錄與留樣
植入物的設計開發過程中的原始影像數據、三維模型、有限元分析文件、設計開發文檔等應嚴格按照時間軸進行存儲,任何變更過程都應經醫工雙方核實并留下可復查軌跡。骨植入物的制造過程應有相應留樣,留樣可為相同完整產品或標準測試樣塊,任何進行臺架力學實驗的完整產品或標準測試樣塊都應有同批留樣,禁止事后補制。
1.醫方職責
留樣環節中醫生應全流程把控,首先從患者的影像學數據的獲取備份以及設計過程中的所有CAD文件及其衍生數據等,包括打印的病理模型和未使用的備選植入物等,均應在醫生參與的過程中留樣保存,如留樣記錄中需醫生簽字。
2.工程師職責
(1)實際植入產品應在生產制造中有相應留樣,生物力學及臺架力學驗證時,無論完整產品還是測試樣塊或原型,均應有同批留樣,且不能事后進行補制。
(2)設計開發確認過程中所有階段性統計分析結果,都應及時準確地記錄于臨床確認文檔。
(3)應嚴格按照質量體系的要求對設計形成的文件進行管理,并采用諸如區塊鏈等分布式數據管理技術,確保數據不可篡改性與信息安全性
3.醫工交互內容
(1)雙方共同對設計過程中確定植入物制造過程中原始影像數據、三維模型、有限元分析文件、設計開發文檔等的變更進行核實。
(2)雙方共同確定留樣形式與留樣數目。
(3)所有階段性統計分析結果,都應及時準確地記錄于臨床確認文檔,并確保醫師、工程師、康復師、護師及統計師簽字確認。
(二)個性化匹配骨植入物配套工具的記錄與留樣
配套工具的設計開發過程中使用的植入物和病患組織三維模型、設計開發文檔等應嚴格按照時間軸進行存儲,任何變更過程都應經醫工雙方核實并留下可復查軌跡。
1.醫方職責
每次個性化手術結束后配套工具應與未使用植入物等同時留樣保存。
2.工程師職責
參照個性化匹配骨植入物的記錄與留樣中的工程師職責。
3.醫工交互內容
參照個性化匹配骨植入物的記錄與留樣中的醫工交互內容。
有限元分析是在設計開發中評估植入物在人體內的安全性和有效性的重要工具,對于個性化匹配骨植入物的有限元分析工作的開展,應參考以下內容:
1.明確有限元分析的對象、目的及分析結果的評價指標。
2.明確開展有限元分析所使用的軟件系統。
3.描述有限元模型的建立依據,需明確指出所建立的有限元模型與實際骨植入物設計模型及其預期使用環境在關鍵要素上的一致性和差異。以上關鍵要素包括骨骼的幾何模型、植入物幾何模型以及有限元模型中的載荷、邊界條件、材料屬性、裝配關系與接觸定義。鑒于結構形態及功能差異,理論上每個病患每次定制設計的產品均應進行單獨的有限元分析計算。若結構形態按解剖部位與產品功能區進行了足夠細分,可以設定計算邊界,簡化一定設計范圍內不同產品之間的迭代計算。
4.個性化匹配植入物的有限元建模:
幾何模型:應指出有限元分析所使用的骨及植入物的幾何模型與原始設計模型之間的差異及其原因;
材料屬性:應明確植入物材料性能及其來源,若植入物為非均質材料或包含多孔部分,需提供詳細的各部位材料力學性能及其獲取方式。隨著功能區劃分的不同,骨填充區和骨結合區的多孔結構力學性能參數、主應力區表面處理對材料力學性能的影響,都會影響有限元分析的建模,包括軟組織力學參數設定,這些都應在有限元分析方案中特別界定;
邊界條件:應根據骨植入物及周圍骨在人體內的受力及約束情況為有限元模型施加邊界條件,應指出邊界條件與實際情況之間的差異及其合理性;
接觸屬性:骨植入物的有限元分析通常包含植入物和周圍組織兩個部分,根據策劃文件中的植入物固定方案,在有限元模型中確定各個組件間的接觸屬性,并敘述其與植入物固定方案之間的關聯;
載荷:根據植入物的使用環境,為有限元模型施加載荷,需明確載荷施加的方式及載荷類型、大小,并敘述其與植入物使用環境的關聯。應明確植入物或工具最大應力的判定方法。在應力模型中明確所設置的受力點、載荷分布,應確保能使分析中產品所受應力風險“大于”所有可能的實際工況加載風險。應規定“大于”的程度,明確評估方法和指標,至少應包括對最大主應力、應變與位移的分析。模型修正與分析應明確靜態與動態力學加載工況。靜態應明確載荷加載點與約束部位,動態應明確步態、體態等運動狀態載荷的變化及施力點;
單元類型和網格尺寸:應對模型的網格質量進行檢查,避免網格劃分的失真;應檢查有限元模型的網格的收斂性。通過對同一模型不同網格密度的計算結果進行對比,證明所使用的網格密度的收斂性。如果運用了模型簡化方法,應在建模前預先明確其合理性。網格劃分應明確對幾何自由邊和硬點的清理規則,避免網格劃分的失真。體單元網格質量應明確尺寸(長寬比、偏斜度、角度、雅可比,等等)和邊界范圍。規定產品與骨、產品組件間接觸區域、孔、角、螺紋等局部特征的網格加密方式,網格收斂的應力變化限度。對多孔區與網格區的精細劃分,建議運用對實物樣件的X射線顯微CT檢測結果,保障模型仿真的準確性,與對孔隙結構缺陷的辨識。
5.有限元模型需經過驗證才能證明其有效性,驗證的方式包括常識性判斷、與實際物理實驗結果對比或與類似產品的研究報告對比等。有限元分析方案應根據計算精度設置計算時間步長,應經多次試算和兩種以上方法進行結果評估,規定網格收斂性與應力集中的結果偏離限度,以及對調整模型參數與位移邊界的限定。模型參數至少應包括單元數量、尺寸、材料屬性。
6.有限元分析的結果,均應經所設計植入物或工具的動靜態力學實測驗證,所以應規定測試所需要的樣本量。對耗時較長、可能延誤定制產品及時交付使用的疲勞測試,應明確觸發新的實際測試的條件,應明確既往經疲勞試驗驗證的有限元分析模型可涵蓋的最大主應力、應變、位移、邊界條件、應力/應變分布的范圍。若新的個體化匹配產品設計突破此范圍,應開展新的疲勞試驗。
7.有限元分析的報告應按照預定的格式,按照上述要求敘述建模、驗證過程及其合理性,并根據預期評價指標對分析結果進行呈現,呈現形式包括整體、組件和骨骼端的應力/應變分布變化云圖、數值曲線等。
1.《醫療器械監督管理條例》(中華人民共和國國務院令第680號)
2.《醫療器械注冊管理辦法》(國家食品藥品監督管理總局令第4號)
3.《醫療器械生產質量管理規范》(國家食品藥品監督管理總局公告2014年第64號)
4.《無源植入性醫療器械產品注冊申報資料指導原則》(食藥監辦械函[2009]519號)
5. YY/T 0316-2016《醫療器械風險管理對醫療器械的應用》
6. YY/T 0287-2017《醫療器械 質量管理體系 用于法規的要求》
附錄:1.個性化匹配骨植入物及配套工具設計的通用流程
2.頜面(上頜、下頜)植入物及配套工具設計開發醫工交互流程
3.顱(顱面、顱)植入物及配套工具設計開發醫工交互流程
4.肩關節(肩胛骨、肱骨、鎖骨)植入物及配套工具設計開發醫工交互流程(需求到輸入)
5.胸肋骨植入物及配套工具設計開發醫工交互流程(需求到輸入)
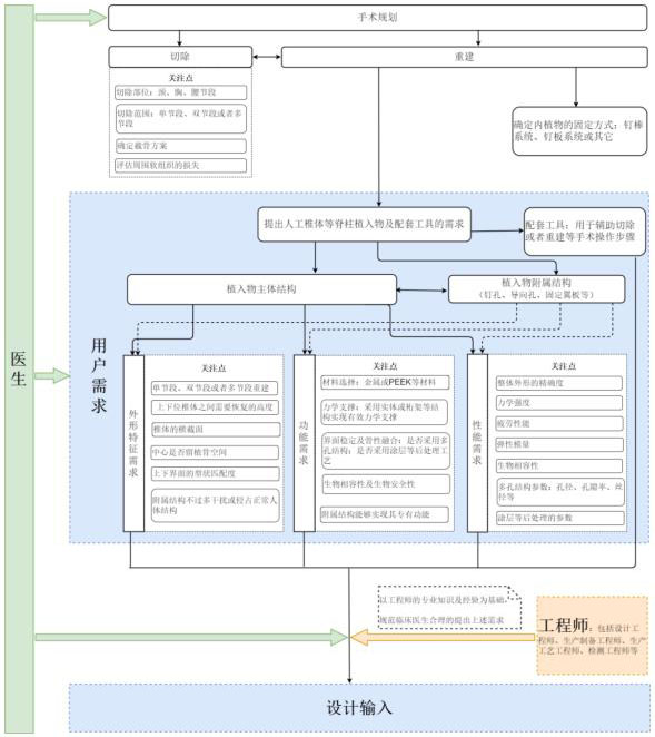
6.脊柱植入物及配套工具設計開發醫工交互流程圖(需求到輸入)
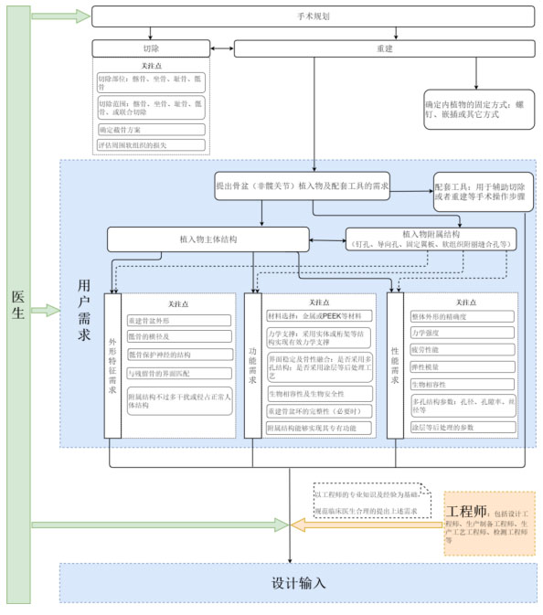
7.骨盆植入物(非髖關節)及配套工具設計開發醫工交互流程(需求到輸入)
8.膝關節植入物及配套工具設計開發醫工交互流程
9.髖關節植入物及配套工具設計開發醫工交互流程
10.足踝關節植入物及配套工具設計開發醫工交互流程圖(需求到輸入)
11.四肢創傷內固定植入物及配套工具設計開發醫工交互流程圖
附錄1

附錄2

附錄3

附錄4

附錄5

附錄6

附錄7

附錄8

附錄9


附錄10

附錄11


站點聲明
本網站所提供的信息僅供參考之用,并不代表本網贊同其觀點,也不代表本網對其真實性負責。圖片版權歸原作者所有,如有侵權請聯系我們,我們立刻刪除。如有關于作品內容、版權或其它問題請于作品發表后的30日內與本站聯系,本網將迅速給您回應并做相關處理。
鄭州思途醫療科技有限公司專注于醫療器械產品政策與法規規事務服務,提供產品注冊備案申報代理、臨床試驗、體系建立輔導、分類界定、申請創新辦理服務。
《海南博鰲樂城國際醫療旅游先行區臨床急需進口藥品帶離先行區使用管理暫行辦法》已經3月24日海南博鰲樂城國際醫療旅游先行區領導小組會議審議通過,現印發給你們,請遵照執行
為規范醫療器械注冊人跨區域委托生產的監督管理,推進長江三角洲區域醫療器械跨區域監管,根據《中共中央辦公廳國務院辦公廳關于深化審評審批制度改革鼓勵藥品醫療器械創新的意見》《
《海南博鰲樂城國際醫療旅游先行區醫療機構制劑調劑使用管理暫行辦法》已經3月24日海南博鰲樂城國際醫療旅游先行區領導小組會議審議通過,現印發給你們,請遵照執行。
附件:血液透析用水處理設備注冊審查指導原則(2024年修訂版)(2024年第19號).doc血液透析用水處理設備注冊審查指導原則(2024年修訂版)本指導原則旨在指導注冊申請人對血液透析用水處理設備注冊申報資料的準備及撰寫,同時也為技術審評部門提供參考。本指導原則是對血液透析用水處理設備的一般要求,注冊申請人依據產品的具體特性確定其中內容是否適用。若不適用,要具體闡述理由及相應的科學依據,并依據產
本指導原則旨在幫助和指導注冊申請人對一次性使用腹部穿刺器注冊申報資料進行準備,以滿足技術審評的基本要求。同時有助于審評機構對該類產品進行科學規范的審評,提高審評工
附件:重組膠原蛋白創面敷料注冊審查指導原則(2023年第16號).doc重組膠原蛋白創面敷料注冊審查指導原則本指導原則旨在指導注冊申請人準備及撰寫重組膠原蛋白創
國家藥監局關于發布免于臨床試驗的體外診斷試劑臨床評價技術指導原則的通告(2021年第74號)發布時間:2021-09-24為指導體外診斷試劑的臨床評價工作,根據
為深化藥品審評審批制度改革,鼓勵創新,進一步推動我國藥物臨床試驗規范研究和提升質量,國家藥品監督管理局會同國家衛生健康委員會組織修訂了《藥物臨床試驗質量管理規范》
國家藥監局藥審中心關于發布《抗腫瘤藥物臨床試驗中SUSAR分析與處理技術指導原則》的通告(2024年第42號) 發布日期:20241010
國家藥監局器審中心關于發布影像型超聲診斷設備(第三類)注冊審查指導原則(2023年修訂版)的通告(2024年第29號)發布時間:2024-10-14為進一步規范
行業資訊
知識分享
八年
醫療器械服務經驗
聯系思途,免費獲得專屬《落地解決方案》及報價
咨詢相關問題或咨詢報價,可以直接與我們聯系
思途CRO——醫療器械注冊臨床第三方平臺
