干貨|臨床SSU工作內容和具體工作流程
SSU是Study Start Up的縮寫,從最初的項目準備,到啟動訪視(Site Initiation Visit)之前所有的準備工作,對整個臨床研究項目的啟動非常關鍵。負責這個關鍵階段工作的部門人員,就叫做SS
來源:醫療器械注冊代辦 發布日期:2021-03-07 閱讀量:次
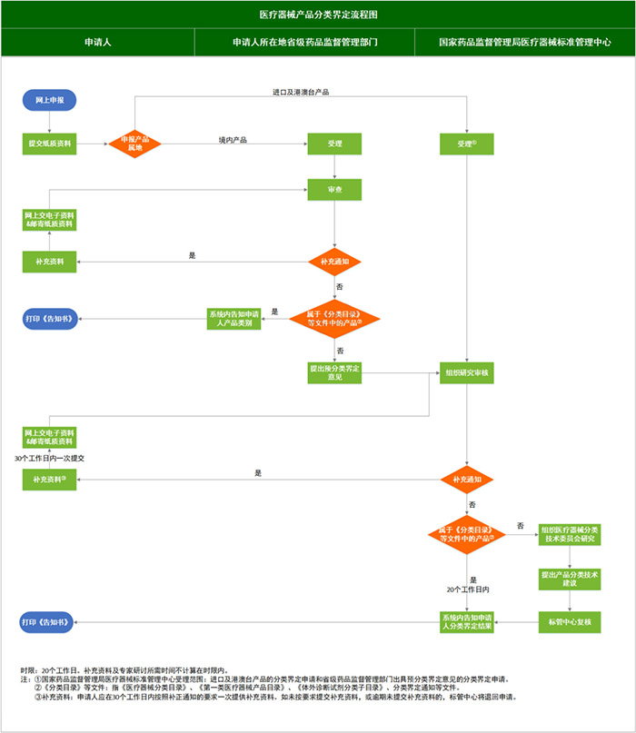
老話說:“失之毫厘,謬以千里。”對是否歸屬醫療器械,二類還是三類等有疑惑時,應先行申請“分類界定”。今天小編就來跟大家聊聊分類界定的工作流程:
申請人通過中國食品藥品檢定研究院(國家食品藥品監督管理總局醫療器械標準管理中心)網站進入“ 醫療器械標準管理研究所 ” 二級網站的 “ 醫療器械分類界定信息系統 ”頁面(網址:http://app.nifdc.org.cn/biaogzx/login.do?formAction=login&systemType=2),點擊進入“醫療器械分類界定信息系統”,注冊后填寫《分類界定申請表》,并上傳其他申請材料。
在線打印《分類界定申請表》,連同其他申請材料(應與上傳的申請材料完全相同)加蓋申請企業騎縫章,寄送至相關單位。境內產品的相關材料寄至申請企業所在地的省級食品藥品監督管理部門,進口及港、澳、臺產品的相關材料寄送至國家食品藥品監督管理總局醫療器械標準管理中心(地址:北京市大興區生物醫藥產業基地華佗路31號院4號樓B404房間,郵編:102629)。
(一)分類界定申請表;
(二)產品照片和/或產品結構圖;
(三)產品技術要求及產品說明書(樣稿);
(四)進口上市證明材料(如有);
(五)資料真實性自我保證聲明;
(六)其他與產品分類界定有關的材料。其中對于尚未列入《分類目錄》等文件的新研制產品,至少還應當提交:
1、與國內外已上市相關產品、《分類目錄》或分類界定通知文件中相關產品的分析及對比,并說明符合 新研制尚未列入分類目錄產品的判定依據;
2、核心刊物公開發表的能夠充分說明產品臨床應用價值的學術論文、專著及文件綜述(如有);
3、產品的創新內容;
4、信息或者專利檢索機構出具的查新報告
所有申請材料應當使用中文。根據外文資料翻譯的,應當同時提供原文。
各省級食品藥品監督管理部門、各級醫療器械技術審評部門和申請人登陸“醫療器械分類界定信息系統”,在“操作欄”中點擊“查看流程圖”,即可查詢申請狀態和結果。
如果你覺得看文字比較麻煩,別擔心!這里有一張流程圖!


站點聲明
本網站所提供的信息僅供參考之用,并不代表本網贊同其觀點,也不代表本網對其真實性負責。圖片版權歸原作者所有,如有侵權請聯系我們,我們立刻刪除。如有關于作品內容、版權或其它問題請于作品發表后的30日內與本站聯系,本網將迅速給您回應并做相關處理。
鄭州思途醫療科技有限公司專注于醫療器械產品政策與法規規事務服務,提供產品注冊備案申報代理、臨床試驗、體系建立輔導、分類界定、申請創新辦理服務。
SSU是Study Start Up的縮寫,從最初的項目準備,到啟動訪視(Site Initiation Visit)之前所有的準備工作,對整個臨床研究項目的啟動非常關鍵。負責這個關鍵階段工作的部門人員,就叫做SS
初次申請消字號備案,總會遇到磕磕絆絆的問題,常見的有申請流程、申請資料、申請周期等問題,本文將對申請消字號產品流程及費用簡單概述,對即將進入消毒產品行業的企業做一
從事醫療器械注冊的小伙伴們可能都為同一個問題苦惱過,那就是醫療器械注冊單元的劃分。企業所設計開發出的產品,其所包含的產品范圍,是否可通過一個注冊單元完成注冊,從而
醫療器械的使用壽命是指醫療器械從規劃、設計、生產、銷售、安裝調試到使用、維修、維護檢測、報廢的全過程。而醫院使用的醫療器械的應用質量和安全管理在整個壽命過程中占重
隨著醫療器械出口的日益增長,根據市場的需求各醫療器械生產廠商需要符合國家和地區的質量體系法規越來越多,所以經常會碰到出處于不同法規或標準的一些比較容易混淆的概念及
大多數CRO公司在臨床試驗現場啟動會(SIV)上,常由CRA主導。作為一名有上進心的CRA必須清楚的了解到臨床試驗現場啟動考察的流程,再分享一些本人在啟動會考察的細節,請看下文。
關中心訪視(Close Out Visits,簡稱COV),想必大家都聽說過。作為臨床試驗最后一個階段,COV也是非常重要的一個環節,今天和大家分享一下作為監查員在COV時應該做哪些工作。什么時候
剛接觸醫療器械CRO行業的小伙伴,在學習文件法規資料的同時,常看到一些英文類專業名詞不知道是什么意思。下面,一起看看常見的醫療器械臨床試驗專業術語......"
醫療器械注冊證是依照法定程序,對擬上市銷售、使用的醫療器械的安全性、有效性進行評價,決定同意其銷售、使用后發放的證件,由國家食品藥品監督管理總局統一制定。"
2019年5月31日,國家藥監局發布了《關于實施醫療器械注冊電子申報的公告(2019年第46號)》,從2019年6月24日正式實施電子申報,從11月1日起提交國家局的注冊資料都需要按照電子申報目錄
行業資訊
知識分享
八年
醫療器械服務經驗
聯系思途,免費獲得專屬《落地解決方案》及報價
咨詢相關問題或咨詢報價,可以直接與我們聯系
思途CRO——醫療器械注冊臨床第三方平臺
